Current Version: Elaboration Iteration 1, Completed 11/14/2002
Inception, Completed 9/5/2002

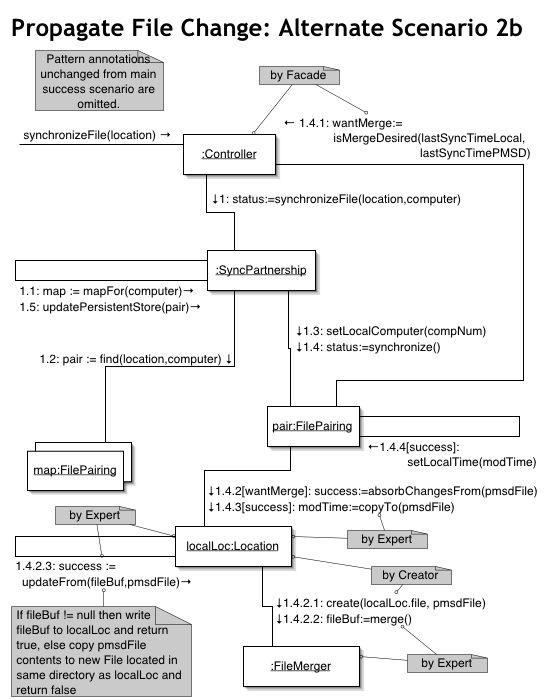
Interaction Diagrams

This page includes all the interaction diagrams for the StickSync project.

There are several images on this page. If you have a slow connection you may want to access the diagrams from the links in the use case model, which allow you to download the diagrams one at a time.






















Return to top

Last modified Tuesday, September 16, 2003.

This web page is for the StickSync project, developed as an example for Com S 362 at Iowa State University. Please direct any comments or questions about this project to Gary T. Leavens at leavens@cs-DOT-iastate-DOT-edu or Curtis Clifton at cclifton@cs-DOT-iastate-DOT-edu (after replacing -DOT- with `.').